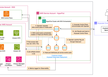
Scaling seismic basis fashions on AWS: Distributed coaching with Amazon SageMaker HyperPod and increasing context home windows
This publish is cowritten with Altay Sansal and Alejandro Valenciano from TGS. TGS, a geoscience knowledge supplier for the vitality ...












