Exploring the zero operator entry design of Mantle
At Amazon, our tradition, constructed on sincere and clear dialogue of our development alternatives, permits us to concentrate on investing ...
At Amazon, our tradition, constructed on sincere and clear dialogue of our development alternatives, permits us to concentrate on investing ...
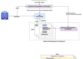
Giant-scale AI mannequin coaching faces important challenges with failure restoration and monitoring. Conventional coaching requires full job restarts when even ...
Automation Scribe is your go-to site for easy-to-understand Artificial Intelligence (AI) articles. Discover insights on AI tools, AI Scribe, and more. Stay updated with the latest advancements in AI technology. Dive into the world of automation with simplified explanations and informative content. Visit us today!
© 2024 automationscribe.com. All rights reserved.